Linux & Windows
Vor der Verwendung jeglicher TiNa-Befehle muss immer erst das TiNa-Environment betreten werden! Dafür gibt es ein Script, das verschiedene Variablen setzt und umsetzt. Leider setzt dieses Script z.B. auch LD_LIBRARY_PATH, was dazu führt dass innerhalb dieses Environments Standard-System-Befehle teilweise nicht mehr funktionieren. So verweigert etwa vim mit der Meldung vim: symbol lookup error: /usr/lib/x86_64-linux-gnu/libpython3.6m.so.1.0: undefined symbol: XML_SetHashSalt die Zusammenarbeit. Daher empfehlen wir nicht, das Script mit . /opt/Atempo/TimeNavigator/tina/.tina.sh zu sourcen, sondern stattdessen:
TiNa-Environment betreten: bash --init-file /opt/Atempo/TimeNavigator/tina/.tina.sh
Dieses Environment sollte dann mit exit wieder verlassen werden, wenn man wieder funktionierende Nicht-TiNa-Befehle haben möchte.
Auf der Commandline kann man tina_alpha aufrufen und darin die gewünschten Daten suchen oder:
Backups durchsuchen/auflisten: tina_find -catalog_only -no_r -all -path_folder PFAD-ZUM-VERZEICHNIS -pattern PATTERN-FUER-DATEINAME
Backup wiederherstellen: tina_restore -event_to_console -path_dest /RESTORE-PFAD -path_folder PFAD-ZUR-DATEI [-date yyyymmddhhmm]
Falls “-date“ nicht angegeben wird, wird die neueste Version im Backup ausgewählt. Mit “-date“ wird das erste Backup ausgewählt, das älter als das angegebene Datum ist. Meistens will man daher als “hhmm“ einfach “2359“ angeben.
Mit grafischer Oberfläche
Für die grafische Oberfläche müssen, insbesondere auf Servermaschinen die ja normalerweise standardmäßig keinen X-Server installiert haben, mindestens die Folgenden Pakete installiert sein:
apt install libxft2 libxmu6 libxt6 xauth
Die grafische Oberfläche kann mit dem Befehl tina aufgerufen werden.
Restore & Archive Manager aufrufen
-> Restore the Lokal Host
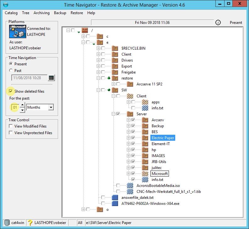
Folgendes Fenster öffnet sich:
Eine Datei oder Verzeichnis mit der rechten Maustaste anklicken und Versions … auswählen
Gewünschte Daten auswählen und unter Restore -> Run … auswählen
Hier kann man das Restore Ziel und die den Restore betreffenden Berechtigungen auswählen.
Hier kann man auswählen, was mit noch existierenden Daten passiert.



